06 Workflows in ELO
Was ist ein Workflow?
Ein Workflow (Arbeitsablauf) besteht aus einer Reihe von vordefinierten Bearbeitungsschritten für ein Dokument. Diese werden von den jeweiligen Bearbeitern ausgeführt; danach wird der Workflow weitergeleitet. Jeder Workflow besitzt einen Startpunkt und einen Endpunkt. Workflows werden im Workflowdesigner vorher definiert.
Ein klar definierter Workflow ist ein probates Mittel, um Abläufe zu automatisieren.
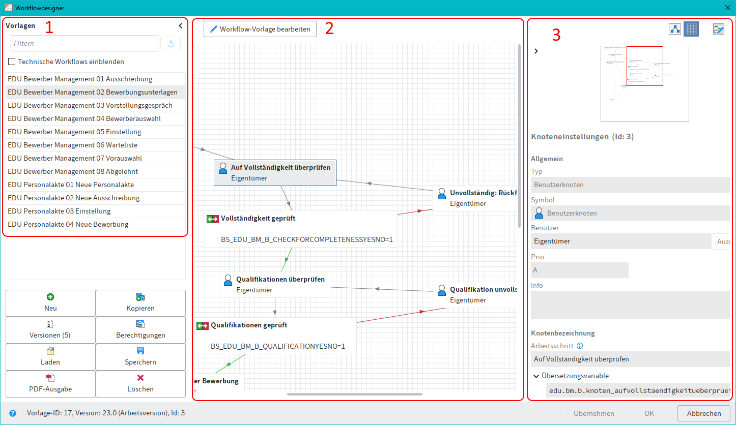
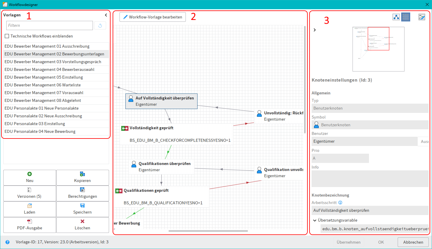
1-Vorlagen: In der Spalte Vorlagen auf der linken Seite werden alle vorhandenen Workflow-Vorlagen aufgelistet.
2-Zeichenbereich: Im Zeichenbereich werden die Workflow-Vorlagen grafisch dargestellt. Dort sehen Sie, aus welchen Stationen (Knoten) und Elementen ein Workflow besteht und welche Verbindungen zwischen den Stationen bestehen.
3-Knoteneditor: Dieser Bereich untergliedert sich in ein Vorschaufenster und den Bereich Knoteneinstellungen.
Wann benutzen wir Workflows?
Wenn wir im Menü Ausschreibung - Bewerbung und Personal diese Schaltflächen klicken, starten und benutzen wir automatisch Workflows.
• Ausschreibung starten (W)
• Bewerbungsunterlagen (W)
• Vorstellungsgespräch (W)
• Bewerberauswahl (W)
Alle Einstellungen sind in der Digitale Personalakte. Wir haben schon für Sie programmiert. Sie starten ein Workflow und machen Sie Ihre Aufgabe, wenn Sie eine Berechtigung haben.
Wie läuft der Prozess?
Wenn Sie diese Schaltfläche klicken, laufen die Prozesse automatisch. Jeder Aufgabe geht entsprechenden Person oder Gruppe im Java Client.
Sobald die Person ihre Hausaufgaben erledigt hat, wird die Aufgabe an die nächste Person weiterleiten.
Was bedeutet Knoten?
Auf Workflow gibt es verschiedene Aufgaben. Jeder Punkte hat eine Name, der Knote heißt. ZB. Auf Vollständigkeit überprüfen, Vollständigkeit geprüft.
